-
[김영한 스프링] 04. 주문과 할인 도메인Spring/스프링 핵심 원리 - 기본편 2023. 4. 7. 00:36
주문과 할인 정책
- 회원은 상품을 주문할 수 있다.
- 회원 등급에 따라 할인 정책을 적용할 수 있다.
- 할인 정책은 모든 VIP는 1,000원을 할인해주는 고정 금액 할인을 적용해달라. (나중에 변경 될 수 있다.)
- 할인 정책은 변경 가능성이 높다. 회사의 기본 할인 정책을 아직 정하지 못했고, 오픈 직전까지 고민을 미루고 싶다. 최악의 경우 할인을 적용하지 않을 수도 있다. (미확정)

1. 주문 생성 : 클라이언트는 주문 서비스에 주문 생성을 요청한다.
2. 회원 조회 : 할인을 위해서는 회원 등급이 필요하다. 그래서 주문 서비스는 회원 저장소에서 회원을 조회한다.
3. 할인 적용 : 주문 서비스는 회원 등급에 따른 할인 여부를 할인 정책에 위임한다.
4. 주문 결과 반환 : 주문 서비스는 할인 결과를 포함한 주문 결과를 반환한다.
※ 실제로는 주문 데이터를 DB에 저장하겠지만, 예제가 너무 복잡해 질 수 있어서 생략하고, 단순히 주문 결과를 반환한다.

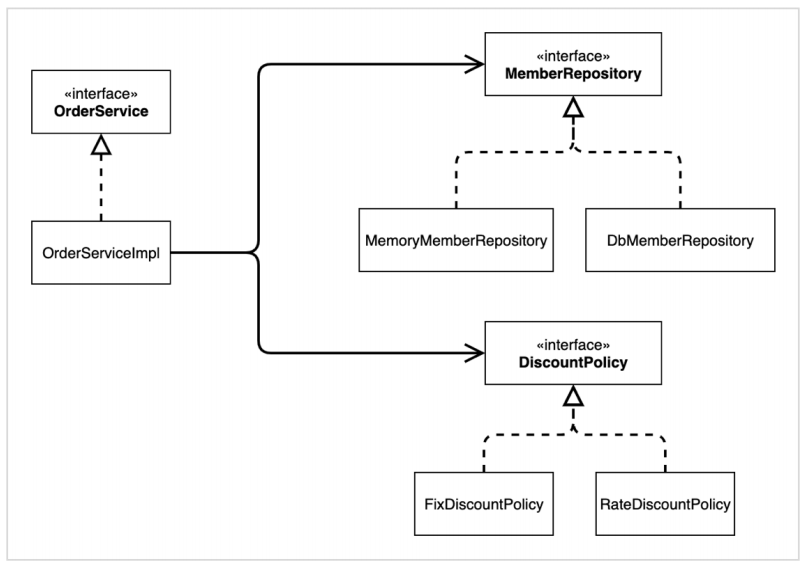
주문 도메인 클래스 다이어그램


주문 도메인 객체 다이어그램2

DiscountPolicy.java

main/java/hello.core/discount/DiscountPolicy 생성
FixDiscountPolicy.java

main/java/hello.core/discount/FixDiscountPolicy 생성

메서드 구현
package hello.core.discount;
import hello.core.member.Grade;
import hello.core.member.Member;
public class FixDiscountPolicy implements DiscountPolicy {
private int discountFixAmount = 1000; // 1,000원 할인
@Override
public int discount(Member member, int price) {
// 등급이 VIP인 사람들만 1,000원 할인
if (member.getGrade() == Grade.VIP) {
return discountFixAmount;
} else {
return 0;
}
}
}
등급이 VIP인 사람들만 1,000원 할인 하도록
Order.java

main/java/hello.core/order/Order 생성

생성자 생성

제품 금액 - 할인금액을 계산한 최종 금액 calculatePrice 추가
getter, setter 생성
package hello.core.order;
public class Order {
private Long memberId;
private String itemName;
private int itemPrice;
private int discountPrice;
public Order(Long memberId, String itemName, int itemPrice, int discountPrice) {
this.memberId = memberId;
this.itemName = itemName;
this.itemPrice = itemPrice;
this.discountPrice = discountPrice;
}
// 최종 계산된 금액
public int calculatePrice() {
return itemPrice - discountPrice;
}
public Long getMemberId() {
return memberId;
}
public void setMemberId(Long memberId) {
this.memberId = memberId;
}
public String getItemName() {
return itemName;
}
public void setItemName(String itemName) {
this.itemName = itemName;
}
public int getItemPrice() {
return itemPrice;
}
public void setItemPrice(int itemPrice) {
this.itemPrice = itemPrice;
}
public int getDiscountPrice() {
return discountPrice;
}
public void setDiscountPrice(int discountPrice) {
this.discountPrice = discountPrice;
}
@Override
public String toString() {
return "Order{" +
"memberId=" + memberId +
", itemName='" + itemName + '\'' +
", itemPrice=" + itemPrice +
", discountPrice=" + discountPrice +
'}';
}
}
OrderService.java

main/java/hello.core/order/OrderService 생성
OrderServiceImpl.java

main/java/hello.core/order/OrderServiceImpl 생성

메서드 구현
package hello.core.order;
import hello.core.discount.DiscountPolicy;
import hello.core.discount.FixDiscountPolicy;
import hello.core.member.Member;
import hello.core.member.MemberRepository;
import hello.core.member.MemoryMemberRepository;
public class OrderServiceImpl implements OrderService {
private final MemberRepository memberRepository = new MemoryMemberRepository(); // 회원
private final DiscountPolicy discountPolicy = new FixDiscountPolicy(); // 가격
@Override
public Order createOrder(Long memberId, String itemName, int itemPrice) {
Member member = memberRepository.findById(memberId);
int discountPrice = discountPolicy.discount(member, itemPrice);
return new Order(memberId, itemName, itemPrice, discountPrice);
}
}
OrderService는 할인에 대한건 모르고 DiscountPolicy가 알아서 처리한 후 결과만 달라는 입장
할인에 대한 변경이 필요하면 주문쪽을 고칠 필요 없이 할인 쪽만 고치면 됨 -> 단일 체계 원칙을 잘 지킴
package hello.core;
import hello.core.member.Grade;
import hello.core.member.Member;
import hello.core.member.MemberService;
import hello.core.member.MemberServiceImpl;
import hello.core.order.Order;
import hello.core.order.OrderService;
import hello.core.order.OrderServiceImpl;
public class OrderApp {
public static void main(String[] args) {
MemberService memberService = new MemberServiceImpl();
OrderService orderService = new OrderServiceImpl();
Long memberId = 1L;
Member member = new Member(memberId, "memberA", Grade.VIP);
memberService.join(member);
Order order = orderService.createOrder(memberId, "itemA", 10000);
System.out.println("order = " + order);
System.out.println("order.calculatePrice = " + order.calculatePrice());
}
}
main/java/hello.core/OrderApp 생성

package hello.core.order;
import hello.core.member.Grade;
import hello.core.member.Member;
import hello.core.member.MemberService;
import hello.core.member.MemberServiceImpl;
import org.assertj.core.api.Assertions;
import org.junit.jupiter.api.Test;
public class OrderServiceTest {
MemberService memberService = new MemberServiceImpl();
OrderService orderService = new OrderServiceImpl();
@Test
void creatOrder() {
Long memberId = 1L;
Member member = new Member(memberId, "memberA", Grade.VIP);
memberService.join(member);
Order order = orderService.createOrder(memberId, "itemA", 10000);
Assertions.assertThat(order.getDiscountPrice()).isEqualTo(1000);
}
}
test/java/hello.core/order/OrderServerTest 생성

스프링 핵심 원리 - 기본편 - 인프런 | 강의
스프링 입문자가 예제를 만들어가면서 스프링의 핵심 원리를 이해하고, 스프링 기본기를 확실히 다질 수 있습니다., - 강의 소개 | 인프런
www.inflearn.com
'Spring > 스프링 핵심 원리 - 기본편' 카테고리의 다른 글
[김영한 스프링] 06. 새로운 할인 정책 적용과 문제점, 관심사의 분리 (0) 2023.04.12 [김영한 스프링] 05. 새로운 할인 정책 개발 (0) 2023.04.08 [김영한 스프링] 03. 회원 도메인 (0) 2023.04.05 [김영한 스프링] 02. 프로젝트 생성 (0) 2023.04.05 [김영한 스프링] 01. 객체 지향 설계와 스프링 (0) 2023.04.04