-
[김영한 스프링] 08. 좋은 객체 지향 설계의 5가지 원칙 적용, IoC, DI, 그리고 컨테이너Spring/스프링 핵심 원리 - 기본편 2023. 4. 12. 22:04
좋은 객체 지향 설계의 5가지 원칙 적용
여기서 3가지 SRP, DIP, OCP 적용
SRP 단일 책임 원칙
한 클래스는 하나의 책임만 가져야 한다.
- 클라이언트 객체는 직접 구현 객체를 생성하고, 연결하고, 실행하는 다양한 책임을 가지고 있음
- SRP 단일 책임 원칙을 따르면서 관심사를 분리함
- 구현 객체를 생성하고 연결하는 책임은 AppConfig가 담당
- 클라이언트 객체는 실행하는 책임만 담당
DIP 의존관계 역전 원칙
프로그래머는 "추상화에 의존해야지, 구체화에 의존하면 안 된다." 의존성 주입은 이 원칙을 따르는 방법 중 하나다.
- 새로운 할인 정책을 개발하고, 적용하려고 하니 클라이언트 코드도 함께 변경해야 했다. 왜냐하면 기존 클라이언트 코드(OrderServiceImpl)는 DIP를 지키며 DiscountPolicy 추상화 인터페이스에 의존하는 것 같았지만, FixDiscountPolicy 구체화 구현 클래스에도 함께 의존했다.
- 클라이언트 코드가 DiscountPolicy 추상화 인터페이스에만 의존하도록 코드를 변경했다.
- 하지만 클라이언트 코드는 인터페이스만으로는 아무것도 실행할 수 없다.
- AppConfig가 FixDiscountPolicy 객체 인스턴스를 클라이언트 코드 대신 생성해서 클라이언트 코드에 의존관계를 주입했다. 이렇게 해서 DIP 원칙을 따르면서 문제도 해결했다.
OCP
소프트웨어 요소는 확장에는 열려 있으나 변경에는 닫혀 있어야 한다.
- 다형성 사용하고 클라이언트가 DIP를 지킴
- 애플리케이션을 사용 영역과 구성 영역으로 나눔
- AppConfig가 의존관계를 FixDiscountPolicy -> RateDiscountPolicy로 변경해서 클라이언트 코드에 주입하므로 클라이언트 코드는 변경하지 않아도 됨
- 소프트웨어 요소를 새롭게 확장해도 사용 영역의 변경은 닫혀 있다!
IoC, DI, 그리고 컨테이너
제어의 역전 IoC(Inversion of Control)
- 기존 프로그램은 클라이언트 구현 객체가 스스로 필요한 서버 구현 객체를 생성하고, 연결하고, 실행했다. 한마디로 구현 객체가 프로그램의 제어 흐름을 스스로 조종했다. 개발자 입장에서는 자연스러운 흐름이다.
- 반면에 AppConfig가 등장한 이후에 구현 객체는 자신의 로직을 실행하는 역할만 담당한다. 프로그램의 제어 흐름은 이제 AppConfig가 가져간다. 예를 들어 OrderServiceImpl은 필요한 인터페이스들을 호출하지만 어떤 구현 객체들이 실행될지 모른다.
- 프로그램에 대한 제어 흐름의 권한은 모두 AppConfig가 가지고 있다. 심지어 OrderServiceImpl도 AppConfig가 생성한다. 그리고 AppConfig는 OrderServiceImpl이 아닌 OrderService 인터페이스의 다른 구현 객체를 생성하고 실행할 수 도 있다. 그런 사실도 모른체 OrderServiceImpl은 묵묵히 자신의 로직을 실행할 뿐이다.
- 이렇듯 프로그램의 제어 흐름을 직접 제어하는 것이 아니라 외부에서 관리하는 것을 제어의 역전(IoC)이라 한다.
프레임워크 vs 라이브러리
- 프레임워크가 내가 작성한 코드를 제어하고, 대신 실행하면 그것은 프레임워크가 맞다. (JUnit)
ex)

join 메서드의 로직만 개발했는데 실행과 제어권은 junit이라는 테스트 프레임워크가 대신 실행함
'BeforeEach를 먼저 실행하고 Test를 실행한다' 라는 라이프 사이클 코드 속에서 join 메서드가 callback 식으로 불러짐
내가 제어권을 가지고 있는것이 아닌 프레임워크 속에서 필요한 부분만 개발하면 프레임워크가 알아서 적절한 타이밍에 호출
- 반면에 내가 작성한 코드가 직접 제어의 흐름을 담당한다면 그것은 프레임워크가 아니라 라이브러리다.
ex) 자바 객체를 xml로 바꾸거나 json으로 바꾸는 경우가 있으면 그 라이브러리를 불러다가 직접 호출함
의존관계 주입 DI(Dependency Injection)
- OrderServiceImpl은 DiscountPolicy 인터페이스에 의존한다. 실제 어떤 구현 객체가 사용될지는 모른다.
- 의존관계는 정적인 클래스 의존 관계와, 실행 시점에 결정되는 동적인 객체(인스턴스) 의존관계 둘을 분리해서 생각해야 한다.
정적인 클래스 의존관계
- 클래스가 사용하는 import 코드만 보고 의존관계를 쉽게 판단할 수 있다. 정적인 의존관계는 애플리케이션을 실행하지 않아도 분석할 수 있다.
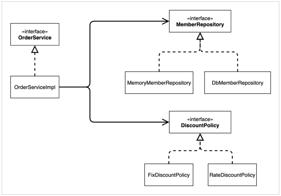
클래스 다이어그램

- OrderServiceImpl은 MemberRepository, DiscountPolicy에 의존한다는 것을 알 수 있다. 그런데 이러한 클래스 의존관계 만으로는 실제 어떤 객체가 OrderServiceImpl에 주입 될지 알 수 없다.
동적인 객체 인스턴스 의존관계
- 애플리케이션 실행 시점에 실제 생성된 객체 인스턴스의 참조가 연결된 의존관계다.

- 애플리케이션 실행 시점(런타임)에 외부에서 실제 구현 객체를 생성하고 클라이언트에 전달해서 클라이언트와 서버의 실제 의존관계가 연결 되는 것을 의존관계 주입이라 한다.
- 객체 인스턴스를 생성하고, 그 참조값을 전달해서 연결된다.
- 의존관계 주입을 사용하면 클라이언트 코드를 변경하지 않고, 클라이언트가 호출하는 대상의 타입 인스턴스를 변경할 수 있다.
- 의존관계 주입을 사용하면 정적인 클래스 의존관계를 변경하지 않고, 동적인 객체 인스턴스 의존관계를 쉽게 변경할 수 있다.
IoC 컨테이너, DI 컨테이너
- AppConfig 처럼 객체를 생성하고 관리하면서 의존관계를 연결해 주는 것을 IoC 컨테이너 또는 DI 컨테이너라 한다.
- 의존관계 주입에 초점을 맞추어 최근에는 주로 DI 컨테이너라 한다.
- 또는 어샘블러, 오브젝트 팩토리 등으로 불리기도 한다.
스프링 핵심 원리 - 기본편 - 인프런 | 강의
스프링 입문자가 예제를 만들어가면서 스프링의 핵심 원리를 이해하고, 스프링 기본기를 확실히 다질 수 있습니다., - 강의 소개 | 인프런
www.inflearn.com
'Spring > 스프링 핵심 원리 - 기본편' 카테고리의 다른 글
[김영한 스프링] 10. 스프링 컨테이너 (0) 2023.04.14 [김영한 스프링] 09. 스프링으로 전환하기 (0) 2023.04.13 [김영한 스프링] 07. AppConfig 리팩터링, 새로운 구조와 할인 정책 적용 (0) 2023.04.12 [김영한 스프링] 06. 새로운 할인 정책 적용과 문제점, 관심사의 분리 (0) 2023.04.12 [김영한 스프링] 05. 새로운 할인 정책 개발 (0) 2023.04.08